Все проекты English Написать директору Вебинары
Выбор региона
Ваш город:Павлодар

Ваш регион определился как:
Москва

или
Выбор региона
Выберите другой регион
Поиск

«Эфес Казахстан» роботизировал обработку запросов контрагентов с помощью PIX RPA

Заказчик

«Эфес Казахстан» – лидер пивного рынка Казахстана, основанный в 1997 году. Компания является частью международной группы Anadolu Group, объединяющей 80 компаний в различных отраслях. В Казахстане «Эфес Казахстан» владеет двумя пивоваренными заводами в Алматы и Караганде, которые производят около 5150 литров пива в час. Кроме того, в распоряжении компании — сеть региональных представительств по всей стране. За более чем 25 лет работы «Эфес Казахстан» укрепила свои позиции и контролирует более 47% пивного рынка страны, оставаясь одним из ключевых игроков в отрасли.


2

Количество автоматизированных рабочих мест

1000

Количество сотрудников

Описание проекта

Обработка запросов от контрагентов является важным бизнес-процессом в компании «Эфес Казахстан», поскольку эта часть работы напрямую влияет на взаимодействие с партнерами. Ранее этот процесс осуществлялся в компании вручную, что требовало значительных временных и трудовых затрат. В среднем за месяц обрабатывалось 300–400 запросов, что требовало от 50 до 133 трудочасов.

Ручная обработка запросов не только требовала значительных трудозатрат, но и могло сопровождаться ошибками и задержками, что негативно сказывалось на общей эффективности работы.

Чтобы оптимизировать бизнес-процессы и снизить трудозатраты на рутинные операции, компания «Эфес Казахстан» приняла решение автоматизировать обработку запросов контрагентов, поступающих через электронную почту. Для этого был выбран ИТ-интегратор «Первый Бит», обладающий значительным опытом внедрения RPA-технологий.

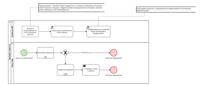
В результате роботизированная система начала выполнять ключевые функции:

  1. Извлечение запросов контрагентов из электронных писем.
  2. Автоматическая проверка наличия подписи и печати на документах.
  3. Интеграция с внутренними системами компании для сверки данных запросов с учётными Excel-таблицами.
  4. Возможность отправки уведомлений контрагентам, если запрос не соответствует утвержденному формату.
  5. Гибкий запуск системы по расписанию или вручную оператором.

Блок-схема бизнес-процесса в варианте с роботизацией извлечения запросов контрагентов из сообщений электронной почты:


Задачи проекта

1

Сократить затраты на рутинные операции

2

Повысить скорость и точность обработки документов, особенно в периоды пиковых нагрузок.

3

Устранить ошибки, связанные с человеческим фактором

Результаты работы над проектом

  1. Автоматизация 0,7-1,5 полной рабочей ставки.
  2. Значительное сокращение трудозатрат на обработку запросов: время обработки одного запроса снизилось в среднем с 15 до 3 минут.
  3. Устранены ошибки, связанные с человеческим фактором, благодаря автоматической сверке и уведомлению операторов о несоответствиях.
  4. Оперативность обработки запросов контрагентов повысилась за счёт исключения человеческого фактора при запуске робота по настроенному расписанию.
  5. Автоматическая проверка большого объема документов без человеческого вмешательства не только освободила персонал от рутинных задач, но и позволила сосредоточиться на более важных обязанностях.

Решения, которые мы внедрили клиенту

Закажите индивидуальное коммерческое предложение!

Оставьте контакты и наш специалист предложит несколько вариантов внедрения.

Я даю Согласие на обработку персональных данных

Автоматизируем учет и бизнес-процессы

Получить коммерческое предложение